申请季已至,你与香港岭南大学之间只差这份网申指南!
无论你是内地高考生,还是持有国际课程的非本地申请者,本篇都将手把手教学,为你清晰拆解网上申请全流程,让你轻松完成申请!
以内地高考生申请程序为例↓↓
第一步:开立网上账户及填写申请表
1、登录网上申请系统,开立申请账户

2、建立账户
点击建立账户后,您输入的电邮地址会收到一封邮件,点击邮箱中的链接,激活账号

3、添加新申请
进入入学申请系统,添加新申请,选择“内地招生-应届内地高考生”为报名途径

4、按指示填写申请表及上传与申请入学相关的文件

第二步:选择志愿
1、填写报读课程
*可同时提交3个政府资助课程及3个自资课程之申请,志愿及其顺序在申请提交后不能更改

2、填写学历

3、填写高考及公开考试成绩
*高考考生号一经获取,须立即提供

4、填写奖项/课外活动

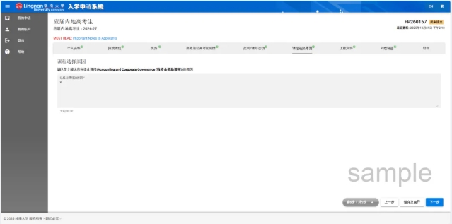
5、填写课程选择原因

6、上载文件

7、填写问卷调查

第三步:递交网上申请
1、点击“预览及提交”

2、核查信息是否准确后点击“付款及提交”

3、选择支付方式并付款

申请人应复核填写的资料及提交的文件,确保申请资料及文件真实无误。如大学发现申请人提供虚假或不实的资料或文件以获得录取资格,有关录取资格将被取消,而一切已缴付之费用,包括留位费等所有费用,一律不予返还,敬请注意。
•以国际信用卡(VISA或MasterCard)或中国银联卡(贷记卡或借记卡)网上缴交报名费(每个申请为港币200元)
•网上缴费如获银行接纳,申请人会即时透过屏幕得悉网上缴费已获接纳的结果,同时亦会收到本校发出的电邮通知书,确认网上缴费结果
•恕不接受以现金、支票、电汇或非中国银联借记卡缴付报名费
2026年港澳高校入学申请已陆续开始了!新一届高中生家长想了解港澳高校本科申请相关问题的欢迎咨询↓↓,我们专业老师将会根据孩子自身情况及各大学专业特色、面试考核、录取分数等方面综合考量,制定个性化的港澳升学方案,帮助孩子进入理想的大学!

港澳高校本科申请咨询:https://jinshuju.net/f/aEvFpg
注:本文内容来源香港岭南大学内地本科招生公众号,由江苏招生考试网团队(微信公众号:jszkwx)排版编辑,如有侵权,请及时联系管理员删除。

